Backend Developer

목표를 위해 시스템을, 시스템을 위해 회고를

DB Failover 시 대응하기 위한 AWS Advanced JDBC Driver


서비스를 고객들에게 안정적으로 제공하기 위해서는 서비스의 가용성이 중요합니다. 서비스의 고가용성을 위한 방안 중 DB를 Primary와 Replica 로 구성하는 방안이 있습니다.

Primary와 Replica 로 구성하면 고가용성 뿐만 아니라 부하 분산, 확장성 등의 장점이 있지만, 이번에는 주제에 맞게 고가용성 측면으로 이야기해보려고 합니다.


DB를 Primary-Replica 로 구성하면 왜 고가용성일까?

서비스를 운영할 때 가장 중요한 것 중 하나가 가용성(Availability)입니다. 갑작스러운 장애나 예기치 못한 상황에서도 시스템이 계속 동작해야, 고객들이 불편을 겪지 않고 서비스를 이용할 수 있기 때문이죠.

그럼 어떻게 가용성을 높일 수 있을까요? 그 대표적인 방법 중 하나가 바로 DB 이중화입니다. 보통 Primary(메인 DB)Replica(스탠바이 DB)로 구성을 하는데, 이때 장애가 발생했을 경우 Failover 절차를 통해 ‘메인 DB가 죽었더라도 스탠바이 DB로 빠르게 역할을 전환’하여 서비스를 이어나갈 수 있게 됩니다.

단일 장애 지점을 없앤다

DB가 단 하나만 존재한다면, 해당 DB에 문제가 생기는 순간 서비스 전체가 중단될 위험이 있습니다. 이를 단일 장애 지점이라고 부르는데, DB 이중화를 통해 이런 단일 장애 지점을 제거하거나 최소화할 수 있습니다.

장애 발생 시 빠른 전환으로 다운타임 최소화

Primary DB가 갑자기 장애를 일으켜 서비스가 중단되는 상황이라도, Replica가 대기하고 있다면 자동화된 모니터링과 Failover 프로세스를 통해 곧바로 트래픽을 이어받아 처리할 수 있습니다.

자동화된 Failover를 사용하면 장애 감지 후 매우 짧은 시간 안에 Role이 전환되어, 사용자 입장에선 거의 서비스가 끊기지 않은 듯 이용할 수 있습니다.

💡 Failover 란?
시스템(서버, DB, 네트워크 등)에 장애가 발생했을 때, 정상적인 서비스 운용이 가능한 대체 자원(서버나 DB 인스턴스 등)으로 전환하여 서비스를 지속하는 과정을 의미합니다.

고가용성을 위한 핵심 전략

결과적으로 Primary와 Replica를 구성하는 것은 고가용성 전략에서 가장 기본적이면서도 중요한 요소입니다.

  • 장애를 확실히 감지하고 Failover를 빠르게 할 수 있다는 점이 핵심이며,
  • 서비스 운영 시 다운타임을 크게 줄여 비즈니스 연속성을 보장하는 데 도움이 됩니다.


Failover 시 다운타임을 최소화하는 방안은 무엇이 있을까?

DB 이중화를 했어도 Failover 과정에 다운타임을 존재합니다. 그렇다면 Failover 시 다운타임이 존재하는 이유와 비즈니스 연속성을 보장하기 위해 다운타임을 최소화하는 방법에 대해 알아보겠습니다.

일반적인 자동 Failover 메커니즘의 한계

DNS 기반 전환 지연

  • 많은 Failover 솔루션은 DNS 레코드(예: CNAME, A 레코드)를 업데이트하여 새 Primary에 연결을 유도합니다.
  • 하지만 DNS의 TTL(Time To Live) 문제나, 글로벌 DNS 서버 간의 전파 지연으로 인해, 애플리케이션이 실제로 새 Primary로 넘어가려면 몇 초에서 수십 초까지 지연이 생길 수 있습니다.

커넥션 풀(Connection Pool) 갱신 지연

  • 일반 JDBC 드라이버나 Connection Pool 라이브러리는 DB 연결이 끊겼다는 사실을 인지하는 시점부터 새로운 DB 정보를 받아오기까지 시간이 추가로 소요됩니다.
  • 자동 Failover 구조에서는 장애 감지 → 새 Primary 선출 → DNS/엔드포인트 변경 → 연결 재확립 순으로 절차가 이어져, 중간 과정들이 쌓여 다운타임이 길어질 수 있습니다.

수동 개입(Manual Intervention)의 가능성

  • 자동 Failover가 완벽히 설정되지 않았거나, 예기치 못한 오류가 발생하면 인적 개입이 필요한 경우가 있습니다.
  • 이 경우 확실한 복구가 가능하지만, 그만큼 다운타임은 길어질 수 있습니다.

이처럼 일반적인 자동 Failover 방식은 DNS 기반 전환 지연, 커넥션 풀 갱신 지연 등의 문제가 있습니다. 그렇다면 이러한 문제를 해결하기 위해 AWS에서 제공하는 AWS Advanced JDBC Wrapper 살펴보겠습니다.


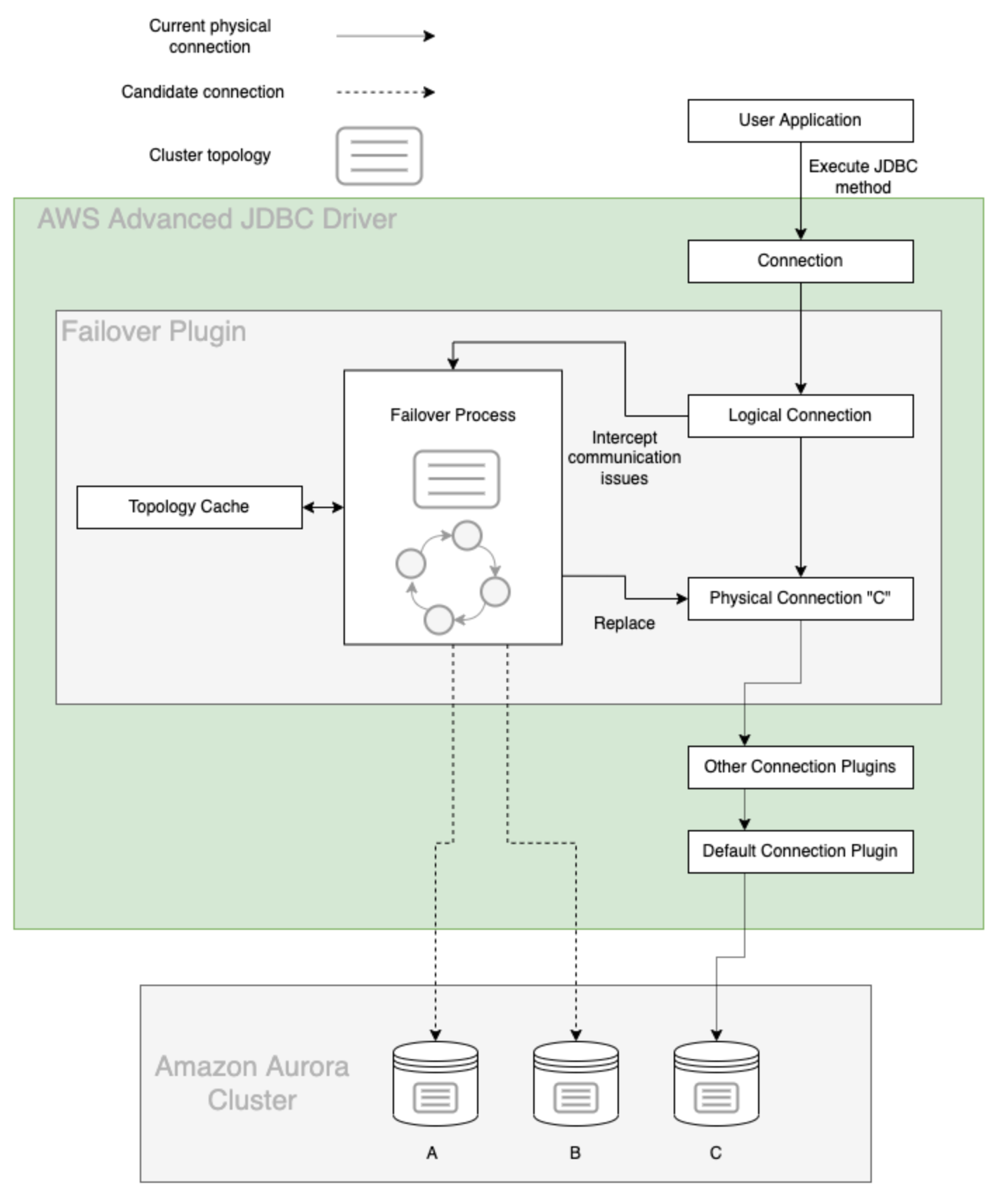
AWS Advanced JDBC Driver의 FailoverPlugin 동작 방식

AWS Advanced JDBC Driver는 전통적인 JDBC 드라이버와 달리 Plugin 기반 아키텍처를 채택하고 있습니다. 이를 통해 다양한 기능을 Plugin 형태로 손쉽게 확장할 수 있는데, 그중에서도 FailoverPlugin은 DB 연결이 불안정하거나 완전히 끊긴 상황을 자동으로 감지하고, 새로운 Primary를 찾아 재연결해주는 핵심 역할을 담당합니다.
(이외에도 PerformancePlugin, LoggingPlugin 등 여러 Plugin을 연동할 수 있지만, 여기서는 FailoverPlugin에 집중해보겠습니다.)

AWS Advanced JDBC Wrapper의 FailoverPlugin 동작 방식은 다음과 같습니다.

1. DB 클러스터의 토폴리지 캐싱

  • JDBC Wrapper는 DB 클러스터의 상태(Primary와 Reader 인스턴스 정보)를 주기적으로 조회 및 캐싱
  • 장애가 발생하면 실시간으로 새로운 Primary를 파악하여 즉각 연결

    일반적인 Failover보다 빠른 이유: DNS 전파를 기다릴 필요 없음

2. Primary Instance 탐색 및 자동 재연결

  • DB 클러스터에서 failover 발생하면, FailoverPlugin은 Topology Cache 정보를 활용하거나 DB 클러스터 Topology에 대해 주기적으로 쿼리하여 최신정보를 가져와 새로운 Primary Instance를 자동으로 식별

    일반적인 Failover보다 빠른 이유: 애플리케이션이 직접 탐색하는 것이 아니라, Wrapper가 자동으로 처리

3. DB Instance에 직접 연결

  • 클라이언트는 기존의 DB Endpoint를 통해 연결하려고 하지만, Wrapper는 내부적으로 토폴로지 정보를 활용해 새로운 Primary Instance의 실제 호스트로 직접 연결
  • DB 엔드포인트(DNS) 변경을 기다릴 필요 없이, 내부적으로 새 Primary의 실제 호스트를 찾아 직접 연결

    일반적인 Failover보다 빠른 이유: DNS 업데이트로 인한 지연 없음

4. Reader Instance 로드밸런싱

  • Reader Endpoint의 경우도 마찬가지로, Wrapper가 캐싱된 Topology 정보를 사용해 적절한 Reader Instance로 트래픽을 분산

    일반적인 Failover보다 빠른 이유: Reader 노드 간 로드밸런싱까지 자동화

정리하자면, AWS Advanced JDBC Wrapper는

  • 클러스터 상태를 실시간으로 인식하고,
  • 플러그인 기반의 Failover 로직을 통해 장애 상황을 빠르게 포착하며,
  • DNS 전파 지연이나 수동 개입을 최소화하도록 설계되어

결과적으로 수 초 내로 DB 연결을 복구할 수 있습니다. 일반적인 자동 Failover 솔루션과 비교했을 때, 특화된 FailoverPlugin 덕분에 좀 더 빠르고 투명하게 작동한다는 점이 가장 큰 차이점이라고 할 수 있습니다.


마치며

고가용성을 위해 Primary-Replica 구조를 적용하더라도, Failover 과정에서 다운타임이 발생할 수 있습니다. 특히 DNS 전파 지연과 커넥션 풀 갱신 지연 문제가 주요 원인으로 작용합니다.

이를 해결하기 방안으로 AWS Advanced JDBC Wrapper 가 있지만, 어떻게 가능하게 하는지 궁금하여 조사하며 포스팅을 했는데 저와 같이 궁금하신 분들에게 도움이 되시길 바랍니다.

감사합니다. :)


레퍼런스